Windows应用商店(Microsoft store) 打不开,提示需要联网0x80131500 0x80072F7D
Ryan Pan 发布于 阅读:624
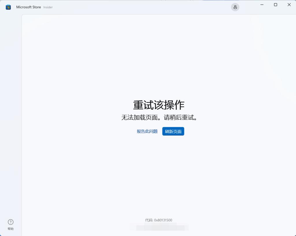
有些很烦人的软件(安全控件)特别喜欢改这个TLS设置。然后你会发现刚装好机能正常使用的应用商店和小组件突然就不能用了。如下图

其中一种解决方案如下:
1.开始菜单-搜索栏,搜索「Internet 选项」。
- 进入 Internet 高级设置。
- 勾选「使用 TLS 1.2」和「使用 TLS 1.3」。要是不确定就把红款部分的「使用 SSL 3.0」、「使用 TLS 1.0」和「使用 TLS 1.1」全勾上
